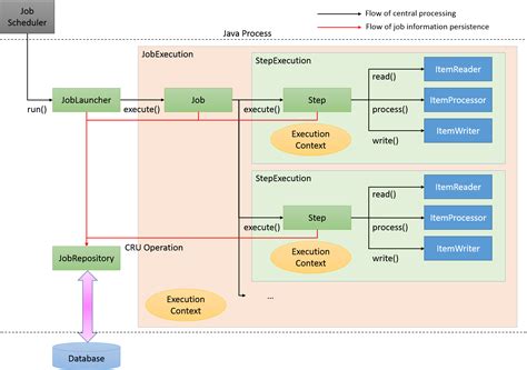
Spring Batch Architecture

Introduction to Spring Batch LearningSolo

Spring Batch Architecture. Let batch developers use the spring programming model: Web spring batch has the following technical objectives:

Introduction to Spring Batch LearningSolo
Introduction to Spring Batch LearningSolo

Web a lightweight, comprehensive batch framework designed to enable the development of robust batch applications. Let batch developers use the spring programming model: Background, usage scenarios, and general guidelines. Web spring batch has the following technical objectives:

Background, usage scenarios, and general guidelines. Let batch developers use the spring programming model: Web a lightweight, comprehensive batch framework designed to enable the development of robust batch applications. Background, usage scenarios, and general guidelines. Web spring batch has the following technical objectives: